All articles

Step 1Updated 4 months ago

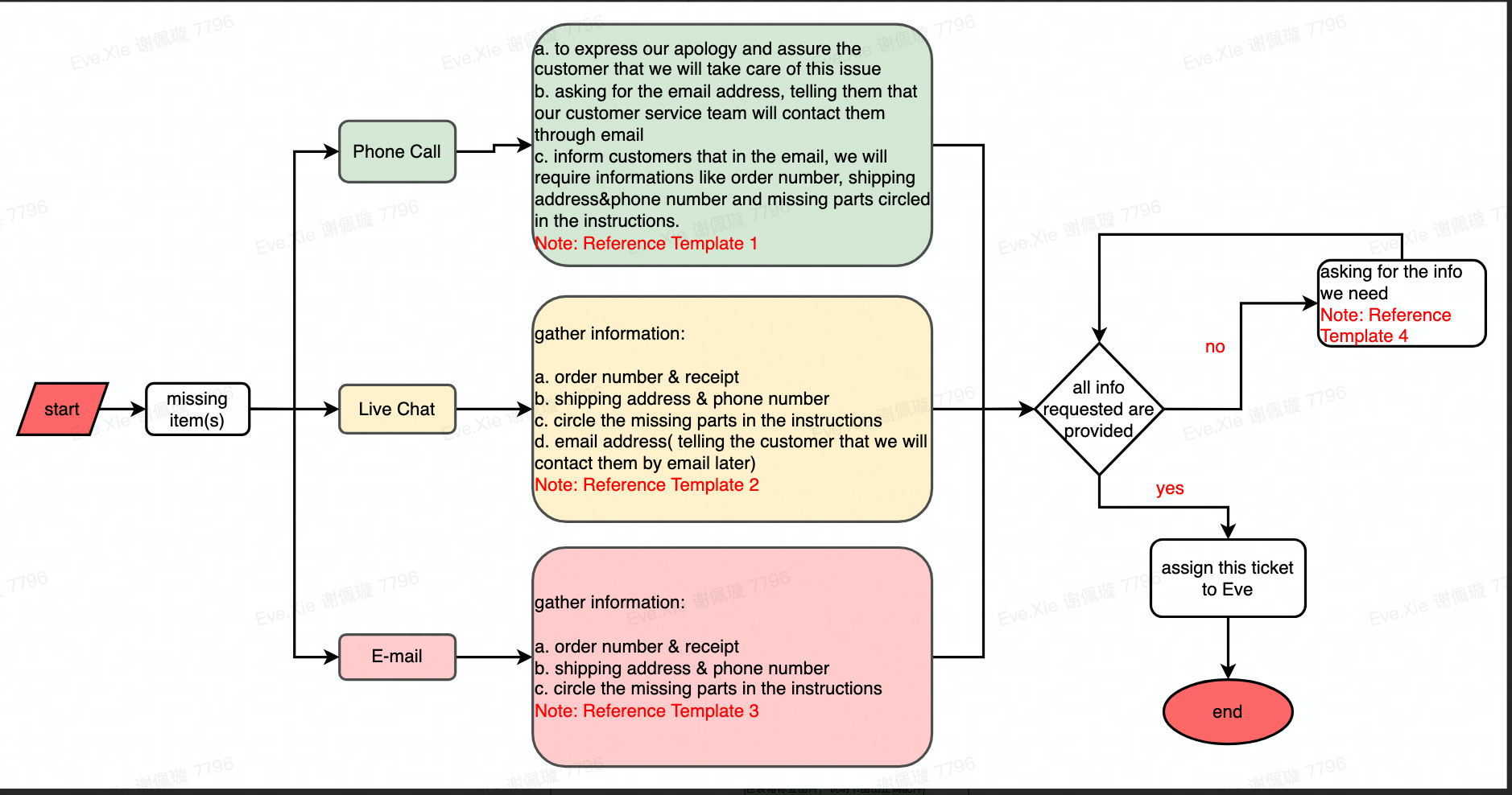
Step 1: Gather information Confirm specific missing parts

 

 article image

 

 > Reference Templates 

 

[Reference Template I

 

Dear XXX, thanks for contacting FEZIBO CUSTOMER SERVICE CENTER. We sincerely apologize for the inconvenience and we'll take care of your problem with the desk. 

Please be advised that the product is guaranteed from the date of purchase.  

To better help you solve the problem, please kindly leave me your email address, 

and we will email you immediately to confirm your detailed information like the Order number,  shipping address

 and the missing part. In addition, we would appreciate much of your help if you can do us a favor to check out with the box in which the parts might be buried as I've heard quite a lot of our customers come and say they were missing part(s) but ended in finding the part(s) in the box?

[Reference Template II

 

Hello,  Thanks for contacting us.   We sincerely apologize for any inconvenience that we may have caused.   Please kindly provide us with the following information:    1. Circle the missing part in the instruction   2. Order Number 3. Shipping address and phone number    To better help you solve the problem, please kindly leave me your email address with which we can confirm the delivery detail.

 

[Ref. Template 3] Gorgias Macros search terms.

 article image

 

 

Reference Template IV

 

Hi,

Thanks for getting back to me but I am sorry to say we didn’t receive the info (the info that customers do not provide) required in my previous email/chat. Would you mind sending it to us? It’s going to be really helpful in getting this problem solved quickly. 

Thank you so much for your cooperation.

Regards, 

Fezibo Support Center

Was this article helpful?
Yes
No