All articles

Gather information Identify the problemUpdated 4 months ago

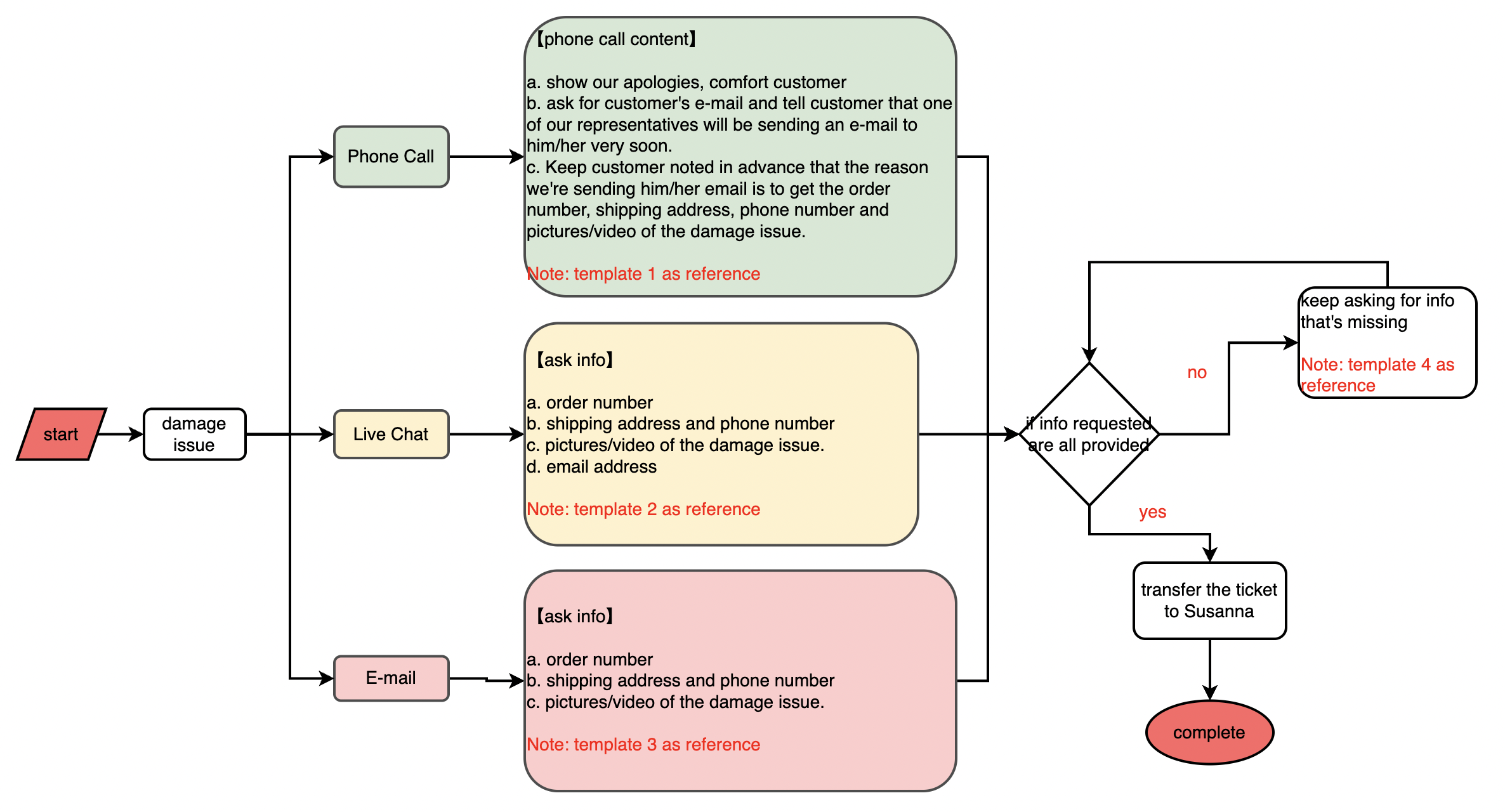
Step 1: Gather information Identify the problem

 article image

 

> Reference Templates 

 

Reference Template

 

Hello,

Thanks for reaching out to Fezibo Customer Service. We hope you’re doing well. Would you please provide us with your email address? We will then immediately send out an email to you. There are some order info and pictures required for us to confirm the damage problem. Once the problem is confirmed, we will be offering you a solution immediately. Thank you so much! Please kindly note the email will be sent to you in 10 minutes and we look forward to your quick reply

Have a good day!

 

[Reference Template II

 article image

Greetings,  

 

I hope this email finds you very well. I sincerely apologize for the inconvenience and I'll take care of your problem with the desk.  

 

Based on your problem situation with the product, I will conduct the appropriate investigations. In order to do this, I kindly ask you to reply to this email by providing a video or picture for clarification on the problem. The files will be forwarded to the relevant department for a more in-depth investigation. Please be advised that the product is guaranteed from the date of purchase.  

Your order id or receipt, current shipping info, and mailing address will be very helpful in getting your problem solved. Thanks for your understanding and cooperation. If I can be of further assistance, please do not hesitate to contact me.  

 

Regards, 

Fezibo Support Center

 

[Reference Template III

Gorgias Macros search terms: [lift table] mail broken/faulty pictures/video

 

[Reference Template IV

Hi,

Thanks for getting back to me but I am sorry to say we didn’t receive the info (客户漏掉什么问什么) required in my previous email/chat. Would you mind sending it to us? It’s going to be really helpful in getting this problem solved quickly. 

Thank you so much for your cooperation.

Regards, 

Fezibo Support Center

Was this article helpful?
Yes
No